
Circular economy in Fashion is a very niche market, how can we make it accessible for everyone?
How it started:
Uptraded is an Austrian start-up that promotes exchanging used clothes within your community as a first option before going to buy new items (often from irresponsible fast fashion brands).
They had very eager early adopters who really put in an effort to use the app, but it had some usability issues which turned out to be a deal-breaker for most people that downloaded the app out of curiosity.
The goal:
Make the platform more user friendly to it's current users and lessen the learning curve for new users.

Stage 1 of the project involved optimizing critical issues in the app's design to improve the user experience. The following steps were taken:
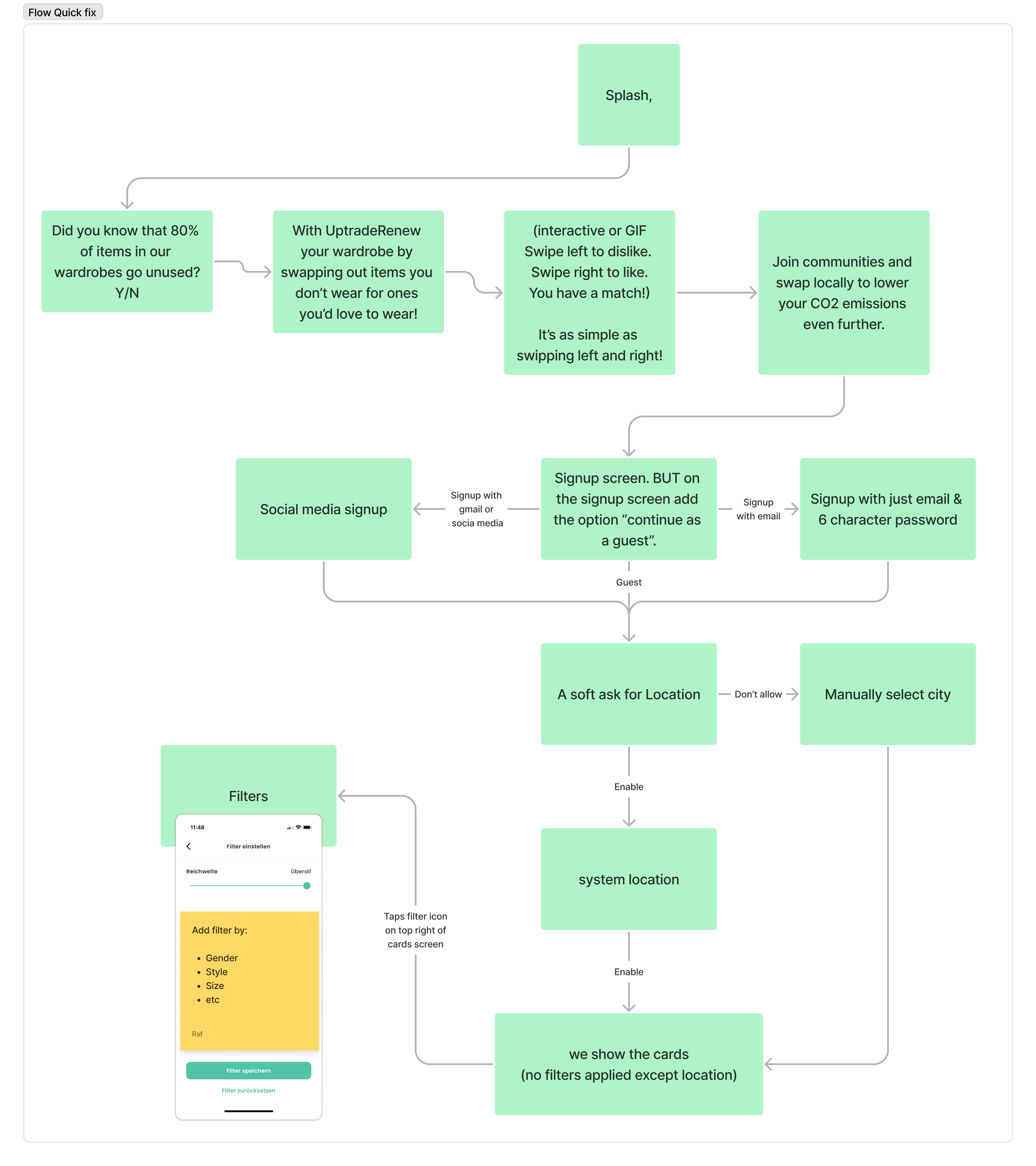
Stage 2 of the project - Optimising for mass adoption (on stand-by):
Moving onto the second stage of the project, the focus is on optimizing for mass adoption by planning and implementing strategies that will increase user engagement and adoption of the app.